В данной статье описывается использование функций сервера МЭК 61850-8-1 MMS в контроллерах с исполнительной системой ENLOGIC.
Постановка задачи: осуществить передачу данных по протоколу МЭК 61850-8-1 от контроллера с исполнительной системой ENLOGIC, который решает какую либо технологическую задачу - автоматизация ТП, реклоузера и пр.
Внимание!
Для чтения данной статьи требуется понимание базовых принципов протокола МЭК 61850-8-1 и знания по работе с программой настройки контроллеров ENLOGIC.
В процессе настройки и изучения будем использовать триальную версию программы IEDScout, также можно использовать бесплатную программу IEDExplorer.
Описание концепции
Контроллер под управлением исполнительной системы ENLOGIC для передачи данных не формирует модель сервера МЭК 61850 из предустановленного фиксированного набора логических узлов, а использует для этой задачи SCL-файл (CID/ICD), описывающий модель сервера 61850 для данного объекта автоматизации.
Задача формирования такого файла с моделью сервера 61850 решается вне рамках системы ENLOGIC.
В контроллер с исполнительной системой ENLOGIC для работы сервера 61850 загружаются следующие данные:
- Непосредственно конфигурация контроллера ENLOGIC
- SCL-файл модели сервера 61850
- Файл привязки конфигурации ENLOGIC к узлам модели сервера 61850
При старте контроллер на основе разбора (парсинга) загруженного SCL-файла создает экземпляр сервера МЭК 61850-8-1 со всеми входящими в него логическим устройствами (LD), логическими узлами (LN), наборами данных и отчетами.
Далее на основе файла привязки конфигурации ENLOGIC к узлам модели сервера 61850 (файл маппинга) в процессе работы контроллера и опроса различных внешних источников данных происходит обновление состояния атрибутов объектов данных в модели сервера 61850, и передача обновленных значений в соответствии с предусмотренными в модели наборами данных и отчетами.
Пример модели сервера МЭК 61850
В качестве примера будем рассматривать модель сервера, описывающая объект типа реклоузер, на примере конкретно реклоузера модели РВА/TEL REC15 (модель предоставлена компанией Таврида Электрик).
Просмотр модели в программе IEDScout:

Комментарий
В этой модели предоставлен видимо полный набор возможных логических узлов, и при настройке в реальном проекте часть неиспользуемых узлов можно будет исключить из модели.
Далее изучим эту модель более подробно, сейчас пока перейдем к следующему этапу.
Импорт модели в контроллер
Используем модель сервера 61850 в конфигурации для контроллера. Для этого открываем типовой демонстрационный проект SmartGridRES из состава установленного дистрибутива SCADA ЭНТЕК, и запускаем модуль Контроллеры:

Будем настраивать передачу данных по протоколу МЭК 61850-8-1 для контроллера РВА №1 (RC5). Для этого кликаем правой кнопкой мыши на этом контроллере и выбираем пункт контекстного меню Настройка модели сервера 61850:

Появляется следующее окно, первично пустое:

Включаем галочку Включить модель сервера 61850:

Теперь необходимо импортировать модель сервера, нажимаем кнопку Импорт из SCL файла, выбираем наш файл:

Далее надо задать правильные значения в полях SCL IED name и SCL AccessPoint name, которые берутся из файла SCL, вот фрагмент содержимого файла:

Заносим эти значения в наше окно настройки сервера и нажимаем кнопку Перечитать дерево IED:

Видим что SCL-файл модели 61850 был успешно распарсен, в полученном дереве представлены те же логические узлы, что и в программе IEDScout. Нажимаем кнопку Ок, закрываем окно.
Комментарий
Процедура импорта представляет собой копирование выбранного SCL-файла в каталог с конфигурациями ENLOGIC. Импортируемый файл сохраняется с названием файла, соответствующему GUID контроллера и расширением .cid. При последующем открытии окна настройки модели сервера дерево модели строится уже из этого импортированного файла. Если возникает необходимость обновить модель сервера, потому что она была изменена, то необходимо еще раз сделать импорт файла модели. При этом если названия логических устройств и узлов, к которым сделана привязка параметров ENLOGIC, не изменяются, то ранее сделанные привязки сохраняются.
Добавление задачи сервера 61850
Кроме импорта модели еще необходимо в состав конфигурации контроллера добавить задачу сервера 61850.
Добавляем в каналы ввода-вывода протокол МЭК 61850-8-1 сервер:

Настраиваем параметры протокола SCL IED name и SCL AccessPoint name:

Добавляем в протокол информационный модуль:

Добавляем в модуль информационные каналы-теги:

Первичная настройка контроллера завершена, и теперь уже можно загрузить конфигурацию в контроллер чтобы убедится что внутри него уже запускается в работу сервер МЭК 61850-8-1 MMS и с ним уже можно взаимодействовать.
Внимание!
Для корректной работы сервера 61850 в контроллере необходимо чтобы:
- версия исполнительной системы ENLOGIC была 210720 (20 июля 2021г.) или новее (в ней были устранены замечания, полученные при прохождении аттестации KEMA)
- в контроллере была задействована лицензионная опция разрешения работы протокола 61850
Первичная проверка работы сервера 61850
Загружаем сформированную конфигурацию в контроллер.
Мы будем загружать конфигурацию в эмулятор, загрузка в реальный контроллер происходит аналогично. Загрузка конфигурации происходит в два этапа. Сначала надо как обычно загрузить конфигурацию ENLOGIC:

Далее необходимо, пока не начали опрос контроллера в ENLOGIC, открыть окно настройки модели сервера 61850 и установить соединение с контроллером:

При успешном соединении в этом окне становится доступной кнопка Загрузить модель в контроллер, производим загрузку:

Далее необходимо перезапустить контроллер.
При использовании эмулятора можно в логе запуска увидеть что контроллер успешно распарсил загруженную модель сервера 61850:

и запустил сервер 61850:

Исследуем этот сервер - подключимся к нему с помощью программы IEDScout:

Как видим - IEDScout успешно подключился к серверу 61850 внутри контроллера, и прочитал из него информационную модель 61850.
Запросим данные по серверу (read all):

Видим, что все атрибуты данных внутри контроллера, кроме строковых описательных, находятся в недостоверном состоянии - это потому, что пока нами еще не была сделана настройка соответствия между элементами модели 61850 и параметрами из конфигурации ENLOGIC. Перейдем к этой процедуре.
Привязка модели 61850 к параметрам ENLOGIC
Остановим опрос контроллера в ENLOGIC (если он был запущен), и снова откроем окно настройки сервера 61850:

Привязку параметров ENLOGIC к атрибутам модели 61850 начнем с логического узла MMXU1 - трехфазные измерения:

Раскроем веточку A - это объект данных (DO) для передачи токов:

Окно настройки модели сервера 61850 не является модальным - то есть оно не блокирует доступ к нижележащему основному окну приложения. В этом окне необходимо раскрыть дерево тегов, найти нужны теги. Сейчас для привязки нам нужны теги из группы Аналоговые входы реклоузера в настройке опроса контроллера.
Внешний вид основного окна ENLOGIC с плавающим окном настройки модели сервера 61850:

Привязка параметра ENLOGIC к элементу модели 61850 осуществляется путем операции "перетаскивания" параметра из дерева тегов ENLOGIC на соответствующий ему элемент в дереве объектов модели 61850.
Перетащим параметр Ia на объект phsA, получим такой результат:

В окне показывается что появилась привязка параметра ENLOGIC с адресом 3001 к атрибуту объекта MMXU1.A.phsA.cVal.mag.f (значение параметра, эта привязка установилась в результате отпускания параметра Ia из дерева ENLOGIC на элементе phsA в дереве модели).
Производить привязку параметров ENLOGIC к атрибутам q (признаки качества) и t (временная метка) не нужно, и программа блокирует это действие.
Привязываем остальные параметры в объекте A:

Привязка узла FPhV - фазные напряжения по стороне "плюс":

Привязка узла BPhV - фазные напряжения по стороне "минус":

Для настройки функции контроля положения выключателя и управления выключателем необходимо сделать привязку в логическом узле CSWI:

Для привязки используются сигнал контроля Положение ВВ из группы Бинарные входы и сигнал управления Положение ВВ из группы Бинарные выходы.
Также сделаем привязку сигналов для логического узла LLN0:

Комментарий
В результате проведения привязки модели сервера к параметрам ENLOGIC в каталоге конфигурации формируется XML-файл с настройками привязки, имя файла соответствует GUID контроллера, расширение файла .map
Этот файл будет загружен в контроллер при следующей операции загрузки модели.
Сформированные настройки привязки необходимо загрузить в контроллер. Это делается путем проведения уже знакомой операции загрузки модели в контроллер - соединяемся с контроллером при открытом окне настройки модели, нажимаем кнопку Загрузить модель в контроллер, после чего перезапускаем контроллер.
Проверка получения данных из контроллера
Проверим поступление данных из контроллера по протоколу МЭК 61850-8-1 MMS, используем для этого программу IEDScout.
Подключаемся к контроллеру, происходит вычитывание модели, далее нажимаем кнопку чтения всех значений:

Видим что все значения имеют недостоверное значение - это происходит потому, что мы используем эмулятор, у которого нет реального подключения к блоку управления реклоузера.
Но с помощью среды настройки ENLOGIC можно задать значение сигнала вручную, оно изменится внутри контроллера:

И если снова запросить данные через программу IEDScout, то мы увидим это значение:

Комментарий
Записанное в контроллер значение держится около 2 секунд, после чего автоматически сбрасывается в недостоверное значение.
Это время можно увеличить, если в настройке протокола DNP3 увеличить значение Период опроса до большего значения, например 30000 - 30 секунд.
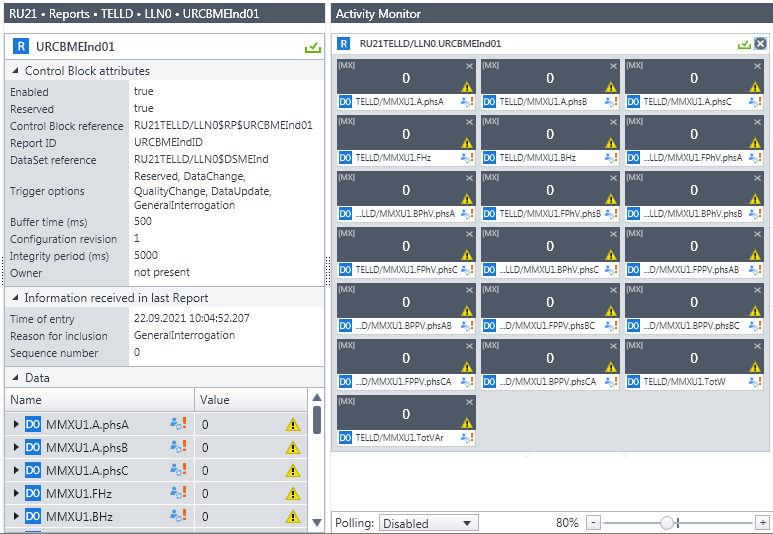
Проверим поступление данных по изменению через механизм отчетов. Для этого подпишемся на отчет со следующими параметрами:

Результат подписки:

Видно что пока получен только один отчет по первичному запросу GI.
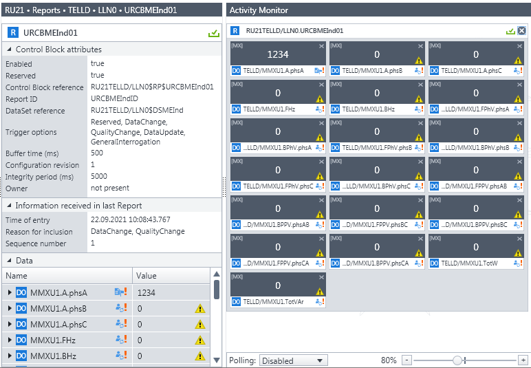
Меняем значение параметра Ia в контроллере вручную через ENLOGIC, и сразу видим получение одного отчета, который пришел по событиям DataChange и QualityChange:

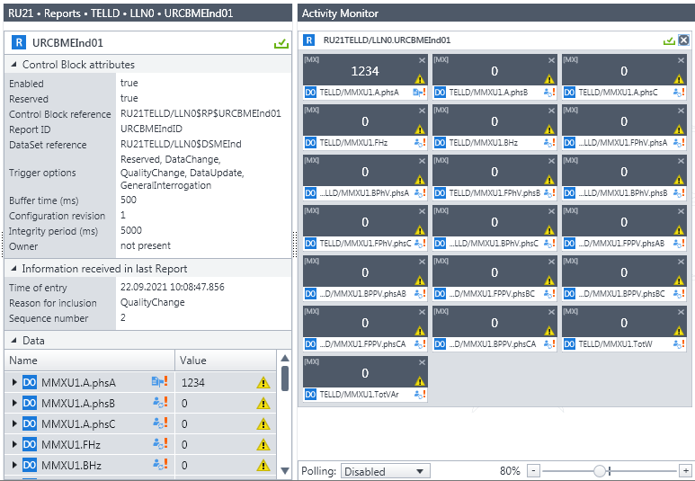
Следом через несколько секунд приходит еще один отчет по событию только QualityChange - это контроллер сбросил установленное значение в недостоверное:

Далее подписываемся на отчет по дискретным сигналам и записываем в контроллер вручную состояние сигнала Бинарные входы\Положение ВВ в значение True, и наблюдаем приход отчета с состоянием On по объекту CSWI1/Pos:

Аналогично меняем значение сигнала в контроллере в состояние False и видим изменение состояние на Off:

Проверка команд телеуправления
Для проверки телеуправления в части изменения состояния коммутационного аппарата в контроллер загрузим конфигурацию ENLOGIC, которая использует туже самую модель данных 61850, но симулирует работу реклоузера - происходит генерация демонстрационных значений по телеизмерениям, и отрабатывается команда телеуправления. в контроллер загрузим конфигурацию ENLOGIC, которая использует туже самую модель данных 61850, но симулирует работу реклоузера - происходит генерация демонстрационных значений по телеизмерениям, и отрабатывается команда телеуправления.
Подписываемся на отчет по измерениям и видим ежесекундное поступление данных:

Переходим в узел CSWI1, вызываем окно управления, выставляем записываемое состояние в false, и нажимаем сначала кнопку Select:

а затем кнопку Operate:

Наблюдаем что выключатель перешел в состояние Off и нагрузка через реклоузер стала нулевой:

Аналогично через окно управления даем команду на включение, и видим что выключатель перешел в состояние On и появилась нагрузка через реклоузер:

Материалы к статье
ENLOGIC-RVARC5-61850SRV.rar - разработанная конфигурация, готовая к загрузке в контроллер
КМ ЭНТЕК E2R2(G) - страница с описанием контроллера, где можно скачать обновление для контроллера ENLOGIC-E2R2Gv2d-61850-210720.tar